개발/php
코드이그나이터4 CI4 MVC 디자인 패턴 시각화
yy_dd2
2023. 1. 23. 05:14
반응형
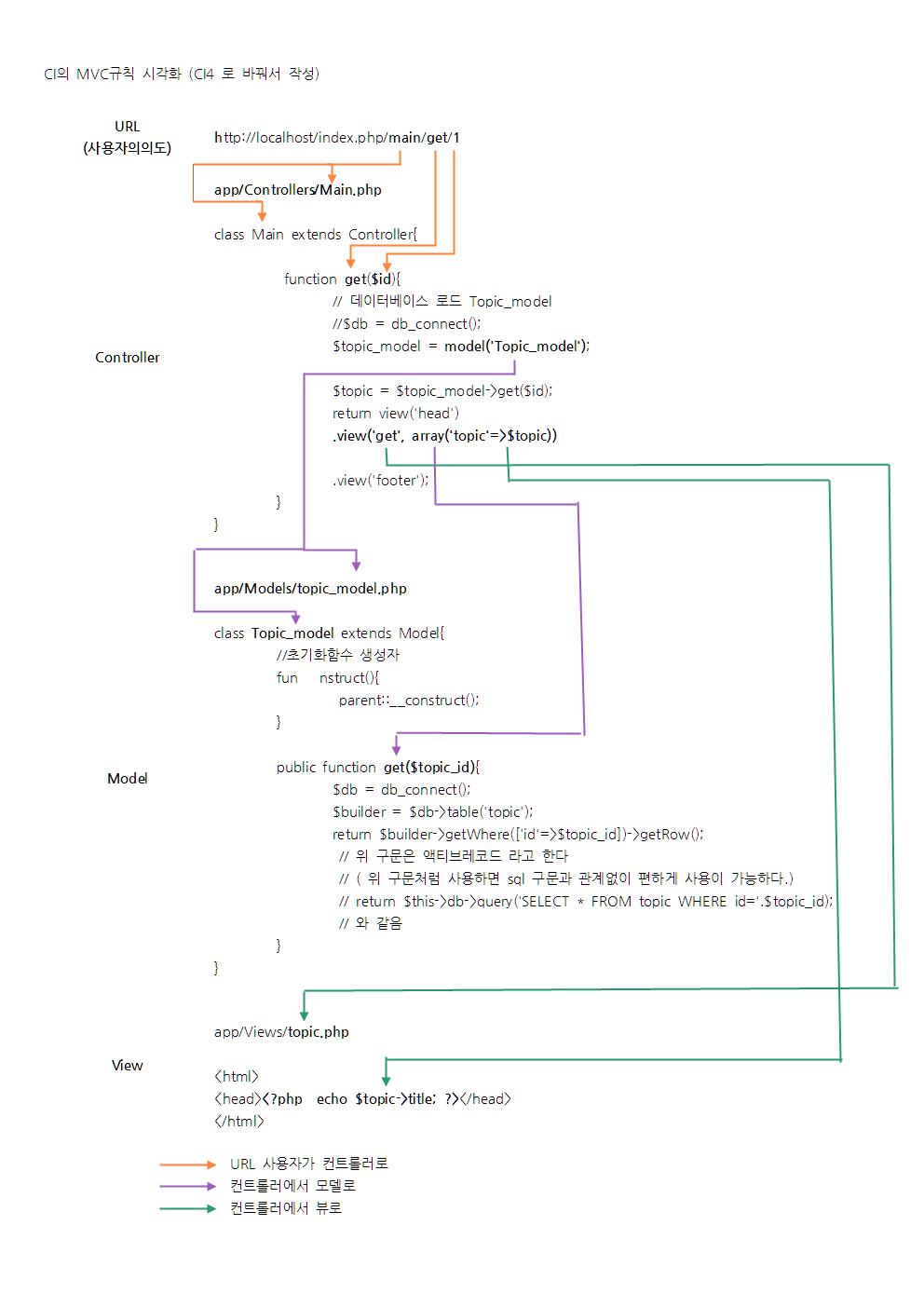
코드이그나이터4 CI4 MVC 디자인 패턴 시각화
생활코딩 10년전... 시각화 CI4에 맞게 재정리

코드이그나이터 공부중이고 개인 메모를 위해 대부분 내용 비공개로 작성 중
코드이그나이터4 참고하기
반응형