| 일 | 월 | 화 | 수 | 목 | 금 | 토 |
|---|---|---|---|---|---|---|
| 1 | ||||||
| 2 | 3 | 4 | 5 | 6 | 7 | 8 |
| 9 | 10 | 11 | 12 | 13 | 14 | 15 |
| 16 | 17 | 18 | 19 | 20 | 21 | 22 |
| 23 | 24 | 25 | 26 | 27 | 28 | 29 |
| 30 |
Tags
- 기획자랑 사이좋게 지내고 싶다
- 자바스크립트 객체
- 블록 스코프
- 제이쿼리연결
- python GUI 사용하기
- 핵심만 골라 배우는 SwiftUI 기반의 iOS 프로그래밍
- 제이펍 출판
- 객체
- 자바스크립트 class
- SwiftUI 기반의 iOS 프로그래밍
- 자바스크립트 객체 만들기
- 자바스크립트 배열 할당
- 한글입력 안됨
- max MySQL
- max apache
- 한글입력 씹힘
- 맥 아파치
- python tkinter 인터페이스
- 황반석 옮김
- 객체지향
- 한글잘림
- jquery 사용하기
- 비주얼스튜디오 코드
- 배열 분해 할당
- 한글입력 오류
- 자바스크립트
- 닐 스미스 지음
- 생활코딩
- 맥 mysql
- 한글입력 잘림
Archives
- Today
- Total
반응형
| 일 | 월 | 화 | 수 | 목 | 금 | 토 |
|---|---|---|---|---|---|---|
| 1 | ||||||
| 2 | 3 | 4 | 5 | 6 | 7 | 8 |
| 9 | 10 | 11 | 12 | 13 | 14 | 15 |
| 16 | 17 | 18 | 19 | 20 | 21 | 22 |
| 23 | 24 | 25 | 26 | 27 | 28 | 29 |
| 30 |
Tags
- 기획자랑 사이좋게 지내고 싶다
- 자바스크립트 객체
- 블록 스코프
- 제이쿼리연결
- python GUI 사용하기
- 핵심만 골라 배우는 SwiftUI 기반의 iOS 프로그래밍
- 제이펍 출판
- 객체
- 자바스크립트 class
- SwiftUI 기반의 iOS 프로그래밍
- 자바스크립트 객체 만들기
- 자바스크립트 배열 할당
- 한글입력 안됨
- max MySQL
- max apache
- 한글입력 씹힘
- 맥 아파치
- python tkinter 인터페이스
- 황반석 옮김
- 객체지향
- 한글잘림
- jquery 사용하기
- 비주얼스튜디오 코드
- 배열 분해 할당
- 한글입력 오류
- 자바스크립트
- 닐 스미스 지음
- 생활코딩
- 맥 mysql
- 한글입력 잘림
Archives
- Today
- Total
java,javascript,android,php,sql,공부용,메모용
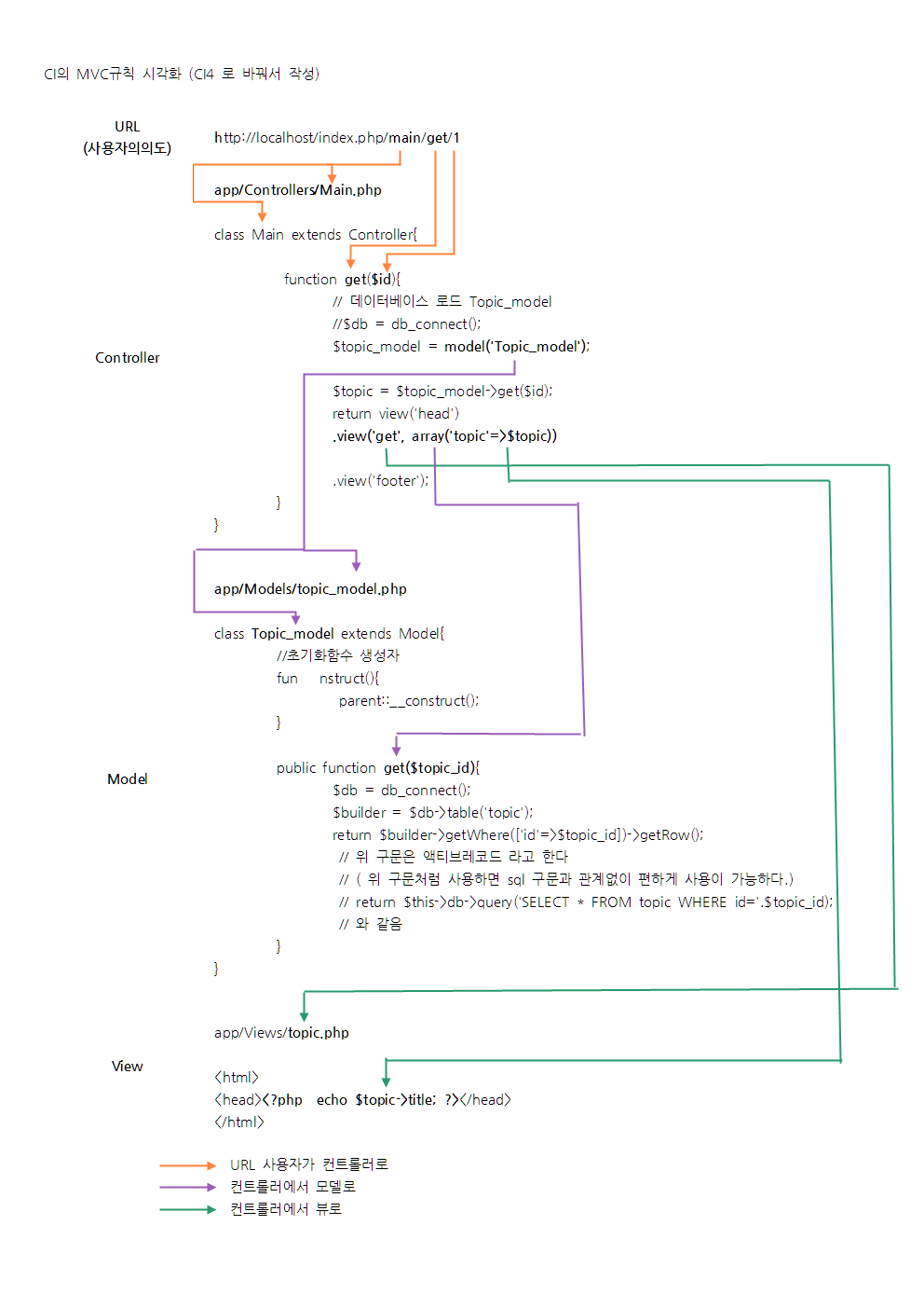
코드이그나이터4 CI4 MVC 디자인 패턴 시각화 본문
반응형
코드이그나이터4 CI4 MVC 디자인 패턴 시각화
생활코딩 10년전... 시각화 CI4에 맞게 재정리

코드이그나이터 공부중이고 개인 메모를 위해 대부분 내용 비공개로 작성 중
코드이그나이터4 참고하기
반응형
'개발 > php' 카테고리의 다른 글
| 코드이그나이터4 CI4 helper (0) | 2023.01.25 |
|---|---|
| 코드이그나이터4 Routes url 라우팅 (0) | 2023.01.23 |
| 코드이그나이터4 index.php 죽이기라고 함 없애기 (0) | 2023.01.23 |
| 코드이그나이터4 CI4 MVC 패턴 Model 데이터베이스 라이브러리 로드하기 (0) | 2023.01.23 |
| XAMPP 코드이그나이터4 로컬 설치 메인화면 확인하기 Whoops! 해결 (0) | 2023.01.22 |
Comments